Đồng bộ trình duyệt là một tính năng thay đổi cuộc sống, nhưng không phải là không có rủi ro. Sau đây là một số vấn đề bảo mật mà bạn nên biết khi sử dụng tính năng đồng bộ trình duyệt.
1. Dữ liệu của bạn sẽ đồng bộ với các thiết bị bị đánh cắp và phiên bị hack

Vấn đề lớn nhất với tính năng đồng bộ trình duyệt cũng là công dụng chính của nó: Nó chia sẻ các tab, bookmark, lịch sử duyệt web, mật khẩu và thậm chí cả thông tin thanh toán đã lưu của bạn với bất kỳ ai có quyền truy cập vào tài khoản trình duyệt.
Nếu tin tặc truy cập vào tài khoản của bạn, bạn sẽ mất nhiều thứ hơn là chỉ email của mình. Việc truy cập mật khẩu của bạn thường chỉ yêu cầu nhập mật khẩu tài khoản trình duyệt và tin tặc có thể sử dụng thông tin thanh toán nếu chúng đoán được hoặc lấy được CVV từ thẻ của bạn.
Thông thường, các lần đăng nhập trái phép sẽ bị phát hiện và ngăn chặn, nhưng những thứ như chiếm đoạt cookie phiên có thể cho phép tin tặc vượt qua các rào cản này. Nếu muốn sử dụng tính năng đồng bộ trình duyệt, bạn nên tránh lưu bất kỳ thứ gì mình không muốn chia sẻ trong trình duyệt.
2. Đồng bộ trình duyệt làm giảm tính riêng tư đối với hoạt động của bạn

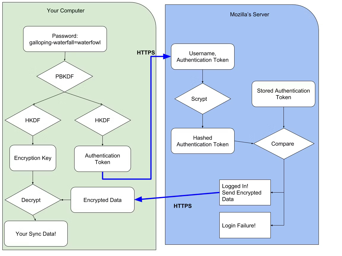
Một vấn đề khác với đồng bộ trình duyệt là nó làm giảm tính riêng tư của hoạt động duyệt web. Khi bạn không đồng bộ lịch sử duyệt web và thông tin khác, thông tin đó thường được lưu trữ dưới dạng fle cache cục bộ. Profile về hoạt động web của bạn có thể tồn tại với ISP và những nơi khác.
Đồng bộ trình duyệt hoạt động vì nó lấy thông tin được lưu trữ cục bộ đó, đưa lên đám mây và chia sẻ giữa các thiết bị của bạn. Do đó, thông tin đó không chỉ gặp rủi ro nếu tin tặc truy cập vào thiết bị của bạn - chúng cũng có thể truy cập vào thông tin đó khi dữ liệu được lưu trữ từ xa.
Một số trình duyệt giảm thiểu vấn đề này bằng cách mã hóa dữ liệu của bạn cục bộ trước khi lưu trữ trên đám mây. Firefox thực hiện việc này theo mặc định cho tất cả người dùng đồng bộ trình duyệt, trong khi Chrome cho phép bạn bật tính năng này bằng cách đặt mật khẩu.
3. Ranh giới công việc và cá nhân bị xóa nhòa khi đồng bộ

Mặc dù ranh giới công việc và cá nhân bị xóa nhòa không hẳn là vấn đề bảo mật, nhưng nó có thể gây ra rủi ro nghiêm trọng cho danh tiếng chuyên môn của bạn. Đồng bộ trình duyệt có thể thêm bookmark, lịch sử và gợi ý tìm kiếm không mong muốn vào thiết bị làm việc mà bạn không biết.
Trước khi đồng bộ thiết bị cá nhân với thiết bị làm việc, bạn nên cân nhắc dữ liệu nào sẽ được đồng bộ và liệu bạn có muốn đồng bộ dữ liệu đó hay không. Bạn có thể chọn chỉ đồng bộ mật khẩu trong một số trình duyệt, đây có thể là giải pháp trung gian thoải mái.
Nếu không, bạn nên cân nhắc tắt đồng bộ trên thiết bị làm việc hoặc kết nối với tài khoản trình duyệt công việc riêng.
4. Đồng bộ trình duyệt có thể phát tán tiện ích mở rộng độc hại

Cuối cùng nhưng không kém phần quan trọng, một trong những rủi ro tồi tệ nhất của đồng bộ trình duyệt là nó có thể phát tán virus trên các thiết bị của bạn bằng cách đồng bộ tiện ích mở rộng độc hại. Các tiện ích mở rộng này phổ biến đến mức Chrome Web Store phải thường xuyên xóa chúng.
Nếu bạn vô tình tải xuống tiện ích mở rộng trình duyệt độc hại vào thiết bị được đồng bộ với thiết bị làm việc của mình, tiện ích mở rộng đó sẽ cài đặt trên tất cả các thiết bị làm việc của bạn. Có lẽ nó sẽ không tệ hơn phần mềm quảng cáo, nhưng các vụ hack nghiêm trọng dựa trên tiện ích mở rộng đã từng xảy ra trước đây.
Bạn có thể tránh hầu hết các tiện ích mở rộng trình duyệt độc hại bằng cách chọn chúng một cách cẩn thận. Các tiện ích mở rộng phổ biến, cũ tốt hơn những tiện ích mở rộng mới ít được đánh giá và các tiện ích mở rộng từ những cửa hàng chính thức thường an toàn hơn các tiện ích mở rộng yêu cầu sideload.
Nhìn chung, về bản chất việc đồng bộ trình duyệt không có gì sai trái. Nó cung cấp đủ sự tiện lợi để khiến việc chấp nhận rủi ro trở nên đáng giá. Tuy nhiên, nếu chọn sử dụng tính năng đồng bộ trình duyệt, bạn nên cân nhắc các điểm trên và thực hiện một số bước để sử dụng tính năng này sao cho ít rủi ro hơn.
Học IT










Công nghệ
Microsoft Word 2013
Microsoft Word 2007
Microsoft Excel 2019
Microsoft Excel 2016
Microsoft PowerPoint 2019
Google Sheets
Lập trình Scratch
Bootstrap
Hướng dẫn
Ô tô, Xe máy