Windows Task Manager thực hiện tốt việc theo dõi hiệu suất máy tính, xử lý sự cố các chương trình không phản hồi và quản lý những ứng dụng khởi động. Mặc dù nó rất hữu ích khi kiểm tra nhanh, nhưng lại không hữu ích khi bạn cần tìm hiểu sâu hơn để tối ưu hóa hệ thống hoặc khắc phục sự cố. Đó là lúc nhiều người tình cờ biết đến một trình quản lý tác vụ nâng cao có tên là Process Explorer.
Process Explorer được phát triển và duy trì bởi Microsoft - ban đầu được tạo ra bởi Sysinternals, công ty sau này được Microsoft mua lại. Nếu dành nhiều thời gian sử dụng nó, bạn có thể thu được những thông tin chi tiết về các chương trình đang chạy trên máy tính của mình mà không cần tải xuống ứng dụng của bên thứ ba. Mặc dù chủ yếu được sử dụng bởi các chuyên gia, một số khả năng nâng cao của nó vẫn phù hợp với nhu cầu hàng ngày của bạn.
Mục lục bài viết
Process Explorer là gì?
Trình quản lý tác vụ mạnh mẽ hơn

Process Explorer là một trình quản lý tác vụ nâng cao hiển thị các tiến trình và mọi thứ bên trong chúng, bao gồm luồng, DLL, xử lý, kết nối TCP và biến môi trường. Nó cũng hiển thị cho bạn thông tin toàn diện về mức sử dụng hệ thống, bao gồm CPU, bộ nhớ, I/O, mạng và GPU. Process Explorer là một ứng dụng nhẹ mà bạn có thể tải xuống miễn phí từ trang web của Microsoft.
Tìm hiểu về Process Explorer
Đừng để ấn tượng đầu tiên làm bạn nản lòng
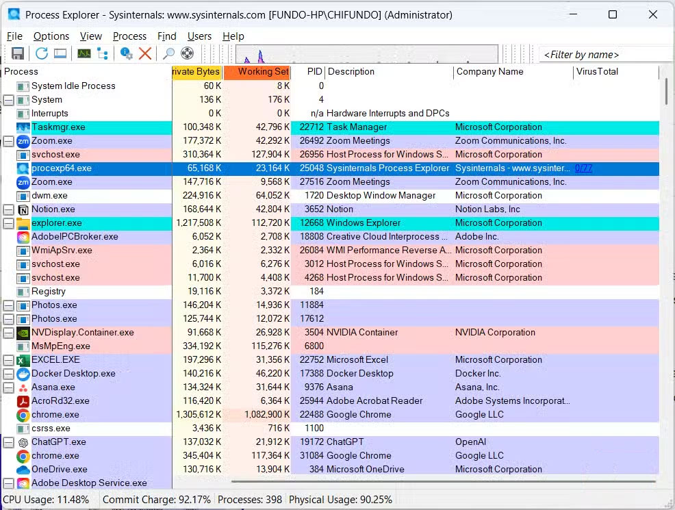
Khi mở Process Explorer, bạn dễ bị choáng ngợp, đặc biệt là bởi cấu trúc dạng cây mở rộng. Về cơ bản, nó hiển thị mối quan hệ giữa các tiến trình, với tiến trình cha ở cấp cao nhất và những tiến trình con hoặc tiến trình con ở cấp thấp hơn.
Bên cạnh mỗi tiến trình là các cột cung cấp thông tin về tiến trình đó. Ví dụ, cột CPU hiển thị lượng tài nguyên mà bộ xử lý đang sử dụng để chạy tiến trình, Private Bytes là bộ nhớ được cấp phát cho tiến trình cụ thể (không được chia sẻ với các tiến trình khác), và Working Set bao gồm bộ nhớ mà tiến trình đó đang sử dụng và chia sẻ với những tiến trình khác. Việc thêm các cột khác, chẳng hạn như Username và Window Status, cũng khá dễ dàng trong trường hợp bạn cần thêm thông tin.
Bạn cũng sẽ nhận thấy một số tiến trình được mã hóa màu. Dưới đây là các màu phổ biến nhất mà bạn sẽ gặp và ý nghĩa của chúng:
Màu | Ý nghĩa |
|---|---|
Xanh lá | Tiến trình mới |
Xám | Tiến trình bị đình chỉ |
Xanh lam | Các ứng dụng Universal Windows Platform (UWP hoặc Windows Store) |
Hồng | Tiến trình được bảo vệ với quyền truy cập hạn chế |
Vàng | Tiến trình .NET (dotnet) |
Process Explorer cũng cung cấp tổng quan về hệ thống máy tính. Bạn có thể chuyển đổi giữa các tab, chẳng hạn như CPU, GPU và Memory, để xem tài nguyên đang được sử dụng như thế nào trên máy tính. Điều này tương tự như cách tab Performance của Task Manager hiển thị những gì đang chạy trên máy tính.
Cách sử dụng Process Manager
Chủ yếu là để làm những gì Task Manager không thực hiện

Process Manager là một công cụ chuyên sâu, nhưng đối với một người cần nó cho các tác vụ hàng ngày, nó giúp ích theo một vài cách chính. Nhiều người thậm chí đã đặt nó làm trình quản lý tác vụ mặc định để việc truy cập dễ dàng hơn nhiều.
Tìm hiểu sâu về các tiến trình
Như đã đề cập trước đó, Process Explorer hiển thị mối quan hệ giữa các tiến trình tốt hơn nhờ cấu trúc cây phân cấp. Điều này giúp bạn dễ dàng theo dõi tiến trình nào sinh ra tiến trình khác và tiến trình nào phụ thuộc vào tiến trình khác. Bạn có thể dễ dàng nhìn thấy tiến trình cha của một tiến trình bằng cách nhấp đúp và xem nội dung bên cạnh mục Parent trong tab Image.
Hơn nữa, các tiến trình được mã hóa màu cung cấp phản hồi tức thì về loại tiến trình bạn đang xem. Bạn có thể kích hoạt nhiều mã màu hơn trong phần cài đặt, nhưng như vậy có thể gây quá tải về mặt hình ảnh - hãy chỉ bật những mã bạn quan tâm. Bạn thậm chí có thể điều chỉnh màu của chúng trong trường hợp không muốn các tiến trình mới có màu xanh lá cây hoặc những tiến trình UWP có màu vàng.
Process Explorer cũng có một ngăn dưới cho phép bạn xem các handle (ví dụ: file và registry), luồng và DLL mà một tiến trình đang sử dụng. Có thể dừng các luồng và handle trong ngăn này, nhưng không nên làm vậy nếu bạn là người dùng thông thường.
Điều tra các tiến trình đáng ngờ
Chế độ xem dạng cây cũng giúp việc tìm kiếm các tiến trình đáng ngờ dễ dàng hơn, đặc biệt là khi chúng ngụy trang thành những ứng dụng hợp pháp. Nó được tích hợp sẵn với VirusTotal - một dịch vụ trực tuyến do Google sở hữu, quét các file để tìm phần mềm độc hại bằng nhiều công cụ diệt virus. Việc kiểm tra một tiến trình thông qua VirusTotal rất dễ dàng khi bạn nhấp chuột phải vào một tiến trình, và thao tác này sẽ thêm một cột VirusTotal với điểm số.
Nếu quá trình quét nhận được điểm số như 0/77 trong cột này, điều đó có nghĩa là VirusTotal đã kiểm tra 77 công cụ chống virus và không công cụ nào phát hiện ra bất kỳ điều gì đáng ngờ. Điểm số này cũng là một liên kết, và nếu bạn nhấp vào đó, nó sẽ mở một cửa sổ trình duyệt với báo cáo chi tiết hơn về quá trình quét hoàn toàn miễn phí.
Xóa hoặc đóng các file bị khóa

Đôi khi, không thể đóng hoặc xóa file vì file bị khóa và không có cách nào rõ ràng để tìm ra tiến trình nào đang khóa file đó. Với Process Explorer, việc tìm kiếm rất dễ dàng bằng tính năng tìm kiếm.
Bạn chỉ cần mở cửa sổ tìm kiếm (Ctrl + Shift + F), nhập tên file hoặc thư mục (một phần hoặc toàn bộ) và bắt đầu tìm kiếm. Sau khi nhấp vào tiến trình, nó sẽ được đánh dấu trong cây thư mục và bạn có thể tắt nó từ đó. Bạn chỉ nên làm điều này khi bạn muốn mở khóa file và tiến trình bạn đang tắt không quan trọng.
Nếu bạn dựa vào Task Manager, mọi thứ vẫn ổn
Đối với người mới bắt đầu, Task Manager vẫn là lựa chọn thân thiện với người dùng hơn vì khả năng thực hiện kiểm tra hệ thống nhanh chóng. Nó cũng cho phép bạn quản lý các chương trình khởi động.
Nếu đã hoàn toàn bỏ qua Task Manager, bạn sẽ phải tải xuống một tiện ích từ Sysinternals có tên là Autoruns. Nó cũng cung cấp khả năng quản lý nâng cao hơn về những gì chạy khi máy tính của bạn khởi động.
Học IT














Công nghệ
Microsoft Word 2013
Microsoft Word 2007
Microsoft Excel 2019
Microsoft Excel 2016
Microsoft PowerPoint 2019
Google Sheets
Lập trình Scratch
Bootstrap
Hướng dẫn
Ô tô, Xe máy